KPI Wizard - Associate - Konfiguration - Kontext
Die KPI-Wizard Kontextsuche ermöglicht Ihnen Datenpunkte für KPIs zu konfigurieren. Eine KPI-Instanz kann eine Referenz zu mehreren Datenpunkten enthalten. Parameter können für mehrere Geräte (Datenpunktelemente) über den Kontext konfiguriert werden. Für den Kontext kann ein Datenpunkt (DP)- oder Anlagenmodellpfad verwendet werden. Es können auch Wildcards für die Suche verwendet werden. Das Fragezeichen ersetzt ein Zeichen und ein Stern * beliebige Zeichen. Beachten Sie, dass ein Stern nicht für eine Datenpunktbasierte-Kontextsuche verwendet werden kann.
DPT
Datenpunkttypen können für den KPI-Kontext verwendet werden. D.h. ein spezifischer Datenpunkttyp wird für eine spezifische KPI-Instanz verwendet.

Der KPI wird für alle Datenpunkte des Typs SSC_DRIVE1 konfiguriert:


Vier Instanzen werden erstellt
kpi_System1__ssc_demo_drive1_ssc_demo_drive,
kpi_System1__ssc_demo_drive2_ssc_demo_drive,
kpi_System1__ssc_demo_drive3_ssc_demo_drive und
kpi_System1__ssc_pattern_demo_ssc_demo_drive,
da es vier Datenpunkte vom Typ SSC_DRIVE1 gibt: ssc_demo_drive1, ssc_demo_drive2, ssc_demo_drive3 und ssc_pattern_demo_drive.
Beachten Sie, dass die Instanzen mit dem Typnamen "ssc_demo_drive" enden. D.h., dass der KPI-Definitionstypname zum Ende des Instanznames hinzugefügt wird. Das ist der KPI-Definitionstyp, der im Panel Definition des KPI-Wizards erstellt wurde.
DP
Es kann ein Datenpunkt für die Kontextsuche verwendet werden.

Die KPI Instanz wird für alle ssc_demo_drive-Datenpunkte (1,2 und 3) konfiguriert, da das Fragezeichen für den Kontext verwendet wurde (siehe oberhalb).

Drei Instanzen werden erstellt, da es drei Datenpunkte im System1 gibt, die den Namen ssc_demo_drive enthalten.
Anlagenmodell
Anlagenmodellpfade können für den Kontext verwendet werden. Beide Knoten "speed" und "vibration" sind Anlagenmodell-Datenpunktknoten. Da es nur einen Datenpunkt vom Typ SSC_DRIVE1 mit den Elementen "speed" und "vibration" im Anlagenmodell gibt, wird nur eine KPI-Instanz erstellt.


Ein Anlagenmodellpfad kann auch für mehrere Datenpunkte verwendet werden, wenn mehrere Datenpunkte im Anlagenmodell existieren.
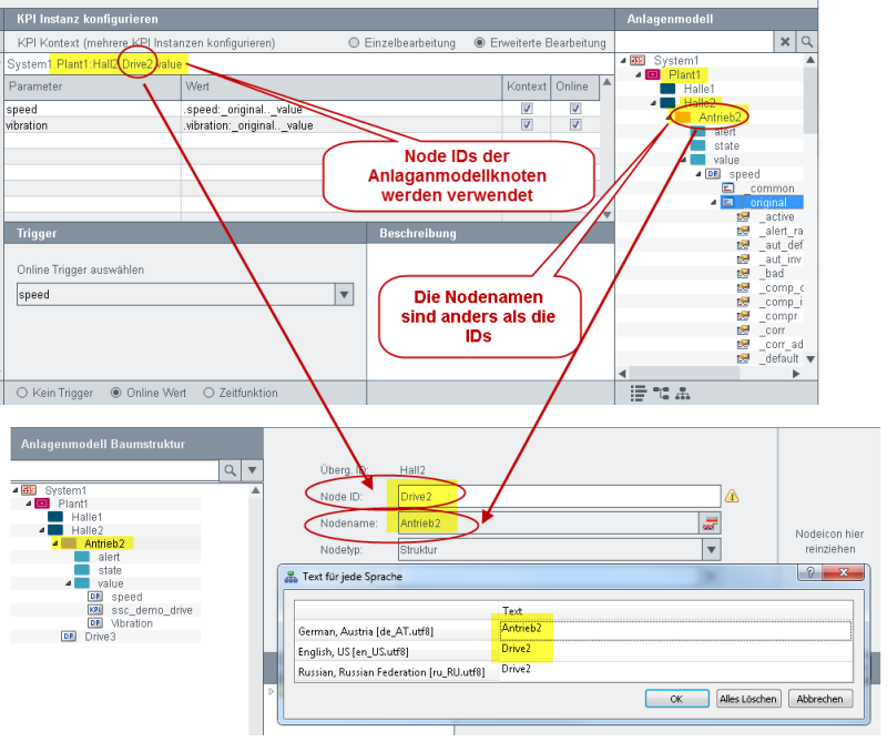
ACHTUNG
Die Node ID im Anlagenmodell Editor ist eindeutig. Die Knotennamen (Nodename) können sich jedoch von der Node ID unterscheiden.
Beachten Sie, dass wenn Sie Anlagenmodellpfade für die KPI-Kontextsuche verwenden, es zu Unterschieden zwischen KPI-Kontext und Anlagenmodellbaum kommen kann, wenn der Knotenname (Nodename) anders als die Node ID ist. Siehe Abbildung unterhalb:
